Белая Рысь Опубліковано: 4 лютого 2012 Поділитись Опубліковано: 4 лютого 2012 И напоследок --главная фотка: наш заснеженный домик через баню соседа... 4 Посилання на коментар Поділитися на інших сайтах More sharing options...
Белая Рысь Опубліковано: 4 лютого 2012 Поділитись Опубліковано: 4 лютого 2012 Татьяна, если Вы не хотите видеть меня в своей ветке, то перестаньте упоминать криво.Александр, если Вы хотите, чтобы я хотела видеть Вас в своей ветке, перестаньте упоминать меня криво -- вот так, ибо ничего из упомянутых интеллектуальных достоинств и недостатков Вам неведомо . Ссылку на ветку Скандалист я уже давать не буду, она уже в зубах навязла. Есть два способа этому противостоять - игнорирование и долбёжка.Я комбинирую.Хотя игнорирование - полезней для здоровья. Я вижу, что мы "одной цепью связаны..." Мне это даже несколько лестно Листочек БР. Я его приводил в качестве примера, и совсем не отрицательного, а как одного из возможных:Спасибо Вы опять перевернули с ног на голову мои высказывания и факты.Правильно-направильно - это касается не метода, а реализацииПро вашу реализацию ввода канализации уже высказывался. Она кривая, и Вы тут, лично, скорее всего ни при чём.Я уже дважды писала, буду "долбить" и в третий раз: причина не в том, что была совершена ошибка, а в том, что мы находимся на самом берегу, грунтовые воды высоко (сосед вообще отказался от колец по этой причине и ругался здорово!), три кольца поставить нельзя, в настоящее время ввод трубы в первый колодец на половине верхнего кольца, а перелив во второй колодец почти на уровне нижнего кольца. Если бы труба была опущена ниже -- она бы входила во второй колодец на уровне четверти-трети, и для стоков не оставалось бы места. Еще раз: причина первая -- грунтовые воды, объективная реальность. Причина вторая: максимально возможный по длине путь канализационной трубы из дома до колодца. Дом построен в глубине участка, и до улицы, где возможен забор нечистот машиной, -- путь в 19 метров. При необходимом угле наклона, который нужно соблюсти, нижний конец трубы оказывается глубоко под землей и заходит, как я пишу, в самый низ верхнего кольца. Я об этом уже писала дважды. Ошибки строителей не было, это фикция. Свой подход описывал здесь. И он совсем не такой, как тут вы пытаетесь представить: Под спойцлером цитата полностью, для желающих: Сняла фото, поскольку уже несколько раз одни и те же фото. Работаю общественным модератором То, что по ссылке -- весьма полезно, советую всем читать. Сама разберусь при случае. Спасибо за внимание. Кстати, я так и не поняла, почему нельзя было обрезать ниже нашу высокую трубу? Забыла уже... А все-таки, как насчет Сберкассы?:lol: Посилання на коментар Поділитися на інших сайтах More sharing options...
Korni Опубліковано: 4 лютого 2012 Поділитись Опубліковано: 4 лютого 2012 .....причина не в том, что была совершена ошибка, а в том, что мы находимся на самом берегу, грунтовые воды высоко ..... .....Причина вторая: максимально возможный по длине путь канализационной трубы из дома до колодца....... ...Я об этом уже писала дважды. Ошибки строителей не было, это фикция...... Я, как проложивший не одну сотнюметров труб, утверждаю однозначно - этот узел, при всех вводных, можно сделать нормально. Защита ваших строителей неуместна - это типичная ошибка неопытного застройщика, а не перекосы гения. И, рекомендация, разберитесь с функцией "спойлер"... Очень удобно. Посилання на коментар Поділитися на інших сайтах More sharing options...
Белая Рысь Опубліковано: 4 лютого 2012 Поділитись Опубліковано: 4 лютого 2012 А вот Вы бы меня и поучили... Спойлеру... Вот освоила же я ссылки... Перекосы-то перекосы, только не гения, а канализационной трубы в земле:lol: А почему обрезать нельзя было? Они именно на это и рассчитывали? Я уж нее упомню... Кстати, короб вышел совсем не плохой -- лишняя полочка. И все прекрасно влазят перед умывальником. Фото несколько выше Посилання на коментар Поділитися на інших сайтах More sharing options...
Сергей_84 Опубліковано: 4 лютого 2012 Поділитись Опубліковано: 4 лютого 2012 Кстати, короб вышел совсем не плохой -- лишняя полочка. Я балдею с Вас....Или вы действительно в это верите или заставили себя в это верить..Недавно этот короб был для Вас чем-то мешающим.. Посилання на коментар Поділитися на інших сайтах More sharing options...
Гончар Опубліковано: 5 лютого 2012 Поділитись Опубліковано: 5 лютого 2012 Делаем дымоход из нержавейки. Решена проблема прохождения серез деревянные перекрытия -- металлический короб. Сама труба в перекрытиях пойдет в сендвиче, потом по второму этажу открытая в гипсокартоне со снятием тепла. Через перекрытия третьего и по третьему пройдет в сендвиче, чтобы много тепла не снималось, от этого зависит работа камина. Да и третий у нас гостевой, летний... При проходе через перекрытия просто сендвича недостаточно. Дима ставит коминвентовские сендвичи, которые на концах имеют диафрагму, чтобы утеплитель не сьезжал. В этих местах они сильно греются (руку держать на поверхности нельзя). Во-первых надо поставить трубу так, чтобы сам стык не был в перекрытии. У меня Дима немного ошибся, и на чердак дымоход проходит стыком в перекрытии. Буду переделывать. Если у Вас труба в перекрытии будет еще и в коробе, то между коробом и сендвичем тоже надо проложить изоляцию (минвату например). Когда делали пол и потолок вовремя не проследил за изолированием прохода, и теперь буду пол разрезать и потолок на чердак тоже. На банную печь дымоход заказывал в Софии. Там диафрагм нет и толщина утеплителя 4 см (2 см каолиновой ваты (белой) и 2 базальтовой). Он в стыках не греется. На камин температура выходных газов думаю не меньшая чем от печи, поэтоу греться он будет прилично. 1 Посилання на коментар Поділитися на інших сайтах More sharing options...
BrotherSam Опубліковано: 5 лютого 2012 Поділитись Опубліковано: 5 лютого 2012 При проходе через перекрытия просто сендвича недостаточно. Дима ставит коминвентовские сендвичи, которые на концах имеют диафрагму, чтобы утеплитель не сьезжал. В этих местах они сильно греются (руку держать на поверхности нельзя). Во-первых надо поставить трубу так, чтобы сам стык не был в перекрытии. У меня Дима немного ошибся, и на чердак дымоход проходит стыком в перекрытии. Буду переделывать. Если у Вас труба в перекрытии будет еще и в коробе, то между коробом и сендвичем тоже надо проложить изоляцию (минвату например). Когда делали пол и потолок вовремя не проследил за изолированием прохода, и теперь буду пол разрезать и потолок на чердак тоже. На банную печь дымоход заказывал в Софии. Там диафрагм нет и толщина утеплителя 4 см (2 см каолиновой ваты (белой) и 2 базальтовой). Он в стыках не греется. На камин температура выходных газов думаю не меньшая чем от печи, поэтоу греться он будет прилично. +1000 очень внимательно отнеситесь к этому узлу 1 Посилання на коментар Поділитися на інших сайтах More sharing options...
Белая Рысь Опубліковано: 5 лютого 2012 Поділитись Опубліковано: 5 лютого 2012 Я балдею с Вас....Или вы действительно в это верите или заставили себя в это верить..Недавно этот короб был для Вас чем-то мешающим.. Действительно -- я еще 4 года назад говорила, что короб -- отличная полочка. А то вечно некуда мелкие вещи класть... Александр подтвердит. Так что у нас все действительное -- разумно:D А все разумное -- действительно Посилання на коментар Поділитися на інших сайтах More sharing options...
Белая Рысь Опубліковано: 5 лютого 2012 Поділитись Опубліковано: 5 лютого 2012 Я, как проложивший не одну сотнюметров труб, утверждаю однозначно - этот узел, при всех вводных, можно сделать нормально.Защита ваших строителей неуместна - это типичная ошибка неопытного застройщика, а не перекосы гения.И, рекомендация, разберитесь с функцией "спойлер"... Очень удобно. Хотела бы еще добавить соображение по теме "Два альтернативных решения versus единственное правильное решение при прокладке канализационных труб". Напомню, что решение, предлагаемое Корни, заключается в том, что уже на стадии заливки фундамента, то есть на самом первом этапе строительства, делается черновая стяжка будущего пола и в нее закладываются привязанные к деревянной опалубке все трубы, которые должны уйти в стяжку на определенной глубине. При этом четко устанавливается нулевой уровень, который впоследствии остается неизменным. Все это правильно и хорошо. Но... Помимо того, что редко какая стройка протекает без изменений в проекте на ходу, о чем я уже писала, есть еще одно "но", не позволяющее в определенных случаях сразу же вместе с фундаментом заливать черновую стяжку по земляному полу. При этом я не говорю о том, что многие строят поэтапно: сначала коробку и крышу, а потом стяжку пола. Но вот, например, при строительстве из газобетона, не знаю, как из других материалов, соблюдается определенная технология возведения стен: блоки сгружаются вовнутрь залитого фундамента и потом постепенно выбираются в кладку. Понятно, что при этом черновой стяжки еще нет, и трубы еще не заложены. Распространенной ошибкой при этом является отсутствие в заливаемом фундаменте отверстий на определенной глубине для будущих канализационных труб а также труб ввода воды в дом. Правильным при этом является наличие таких отверстий, в которые впоследствии, при заливке черновой стяжки, после этапа "Фундамент-стены-крыша-окна" - закладываются соответствующие трубы, а впоследствии делается их разводка по дому. То есть я еще раз повторю, что возможны два варианта таких канализационных работ: описанная Александром Корни, и описанная мною. Точно так же возможны два варианта соединения электропроводки в коробках: пайка и хорошая скрутка. Каждый выбирает то, что ему более подходит. Но мешать с грязью человека, избравшего качественные скрутки вместо дорогой и длительной распайки, или избравшего распространенный мой вариант закладки канализационных труб и труб на воду, -- это возвращение к советской идеологии, котрая знала только однопартийную систему, а все остальное считала неправильным и от лукавого. Я благодарна Александру Корни не только за многие эвристическиие решения по канализации и вентиляции в нашем доме, но и за желание вести дискуссию в этой ветке. Но меня даже более, чем вопрос о канализации, интересует вопрос морально-психологический: как можно общаться с человеком, которого считаешь и называешь старой маразматичкой, как при этом можно беседовать с ним (с ней) и полемизировать на теоретическом уровне? Вот что мне необычайно интересно! Посилання на коментар Поділитися на інших сайтах More sharing options...
Белая Рысь Опубліковано: 5 лютого 2012 Поділитись Опубліковано: 5 лютого 2012 При проходе через перекрытия просто сендвича недостаточно. Дима ставит коминвентовские сендвичи, которые на концах имеют диафрагму, чтобы утеплитель не сьезжал. В этих местах они сильно греются (руку держать на поверхности нельзя). Во-первых надо поставить трубу так, чтобы сам стык не был в перекрытии. У меня Дима немного ошибся, и на чердак дымоход проходит стыком в перекрытии. Буду переделывать. Если у Вас труба в перекрытии будет еще и в коробе, то между коробом и сендвичем тоже надо проложить изоляцию (минвату например). Когда делали пол и потолок вовремя не проследил за изолированием прохода, и теперь буду пол разрезать и потолок на чердак тоже. На банную печь дымоход заказывал в Софии. Там диафрагм нет и толщина утеплителя 4 см (2 см каолиновой ваты (белой) и 2 базальтовой). Он в стыках не греется. На камин температура выходных газов думаю не меньшая чем от печи, поэтоу греться он будет прилично. Это очень существенное предупреждение. Спасибо, надо проследить. С самого начала речь шла о металлическом коробе, как того требуют деревянные перекрытия. Насчет стыков я скажу Диме, надеюсь, он уже сам это знает Монтировать будем на следующей неделе -- то, что в доме, а на крышу залезть можно будет только тогда, когда сойдет снег... Посилання на коментар Поділитися на інших сайтах More sharing options...
Белая Рысь Опубліковано: 5 лютого 2012 Поділитись Опубліковано: 5 лютого 2012 А теперь помогите мне, пожалуйста, советами. Это как раз тот случай, когда еще только планируется строительный этап и возможно принять любое, в том числе, правильное :D решение. А то мне начинают давать советы уже тогда, когда все сделано, а если я не слушаюсь, начинают ругать. Теперь тот момент, когда советы очень приветствуются. Мы, с Божьей помощью, завершаем (почти) отделочные работы на первом этаже (я надеюсь сделать себе такой подарок на день рождения, хотя у меня и не юбилей) -- и переходим на второй этаж. Тут прежде всего мы будем делать полы, потому что у нас до сих пор не утеплены (не шумоизолированы) деревянные перекрытия и тепло уходит. У нас поверх балок набиты очень качественно лаги 100х50 через каждые 40-50 см. Мы думаем сверху положить QSB в два слоя. Линолеум у нас уже куплен. Так вот, вопрос заключается в том, какой толщины нам нужно покупать листы QSB, учитывая расстояния между нашими лагами 40-50 см? Хорош ли наш выбор -- QSB в два слоя? Спасибо! Посилання на коментар Поділитися на інших сайтах More sharing options...
Белая Рысь Опубліковано: 5 лютого 2012 Поділитись Опубліковано: 5 лютого 2012 Меня спрашивали, каков расход газа в эти морозы. Отвечаю. За одну неделю: С 14.01 по 21.01. -- 150 кубов С 21.01 по 28.01 -- 100 кубов С 28.01 по 04.01 -- 150 кубов Ранее, при плюсовой и нулевой температуре расход соответственно равнялся 70 и 100 кубов в неделю. Существенно отметить,что у нас нет стеклопакета на входной группе на террасу (боюсь уже об этом писать, а то кто-то подхватит и напишет: "Это же надо 5 лет строиться, чтобы на шестом году еще не поставить окна!"), кроме того, не утеплены перекрытия двух этажей, не подбит утепленный чердак вагонкой, не установлена труба дымохода на камин. Отапливается только первый этаж, второй этаж в районе лестничного проема забит гипсокартоном с дверью на лестницу. Хотя до последнего времени у нас на втором этаже жил наш прошлогодний строитель Николай... Посилання на коментар Поділитися на інших сайтах More sharing options...
Korni Опубліковано: 5 лютого 2012 Поділитись Опубліковано: 5 лютого 2012 Хотела бы еще добавить соображение по теме "Два альтернативных решения versus единственное правильное решение при прокладке канализационных труб"......Все это правильно и хорошо. Но......... Да нету versusa...... Можно делать и так, и так. Только делать надо сразу правильно, а не придумывать потом оправдания своей невнимательности или недостаточной компетентности И я никогда не называл Вас упомянутым эпитетом. Единственное, в чём постоянно звучит упрёк с моей стороны - это агрессивное отстаивание малокомпетентного, самоуверенного мнения и всезнайство. Эта самоуверенность может привести к ошибками у других застройщиков, читающих эту популярную ветку. Есть немало опытных людей, в основном мужчин, которые знают, что такая безответственная самоуверенность наносит вред. И приводит даже, не дай Бог, иногда к несчастным случаям. Первый такой несчастный случай, с кровью, я увидел в шесть лет. И потом немало, в том числе при службе в армии, в стройбате. Вот и вся причина моей настойчивости. Теперь можете пошутить при риск для жизни от монтажа канализации 2 Посилання на коментар Поділитися на інших сайтах More sharing options...
Белая Рысь Опубліковано: 5 лютого 2012 Поділитись Опубліковано: 5 лютого 2012 Вот Вы не хотите меня поучить всяким штучкам владения интернетом, хоть я и прошу. Вот теперь, например, как нижнюю строчку писать иначе, чем все остальные? Я тоже хочу научиться! Я Ваши фото убрала в своем посте, потому что они уже были, но если хотите, можете их опять разместить, пожалуйста! Я не страдаю ни мелкокомпетентностью, ни всезнайством. И Вы это знаете! И моя самоуверенность имеет, поверьте, основания. И почему Вы все время упоминаете о каких-то неведомых нам с Вами застройщиках, которые могут трагически ошибиться, читая мои писания? Неужели Вы все так серьезно воспринимаете? Не стОит! Я так и подумала, что все мы родом из детства. Я поняла. Я догадывалась. Все это просто ужасно, я согласна. Я сейчас больше бываю в ветке рекламы Доктора Моро. Я счастлива, что на форуме появилась такая содержательная ветка и такой неординарный талантливый человек. А то я уж совсем приуныла тут. Я Вас там видела. Не хотите ли встретиться там? А какие случаи были в стройбате? Хотя я более, чем уверена, что сейчас модераторы бросят свой ужин, детей и жен -- и примчатся сюда, чтобы модерировать. Но мне действительно все это очень интересно, Вы об этом не рассказывали. Или, если пригласите, в Вашей ветке, она не находится под таким неусыпным контролем, как моя:D Раз уж я не могу, не имею права поговорить здесь по душам с интересным мне человеком:D Да и не одной мне интересным, думается. Насчет Сберкассы -- таки было:lol: Да Бог с ней, Сберкассой. Посилання на коментар Поділитися на інших сайтах More sharing options...
Korni Опубліковано: 5 лютого 2012 Поділитись Опубліковано: 5 лютого 2012 .....Я не страдаю ни мелкокомпетентностью, ни всезнайством. И Вы это знаете! И моя самоуверенность имеет, поверьте, основания..... Какие могут быть у гуманитария основания для знаний технической отрасли? Только поверхностные, а ещё больше - эмоциональные. Я не намерен с Вам спорить, просто помните, что находитесь в зоне повышенного риска. И не надо рассказывать байки мне, что вы там всё время с пелёнок. Они не производят совершенно никакого впечатления. Посилання на коментар Поділитися на інших сайтах More sharing options...
InSAn Опубліковано: 5 лютого 2012 Поділитись Опубліковано: 5 лютого 2012 Точно так же возможны два варианта соединения электропроводки в коробках: пайка и хорошая скрутка. Каждый выбирает то, что ему более подходит. Но мешать с грязью человека, избравшего качественные скрутки вместо дорогой и длительной распайки... Хотел бы поправить немного. Не для того, чтобы начать спор, а для информирования других читателей ветки: оба способа (пайка и скрутка) недопустимы. Нужно использовать клеммы Но каждый выбирает свое - надежность или риск (хоть он невелик при качественной пайке/скрутке), но он есть. 3 Посилання на коментар Поділитися на інших сайтах More sharing options...
Белая Рысь Опубліковано: 6 лютого 2012 Поділитись Опубліковано: 6 лютого 2012 Да, речь идет именно о качественных скрутках. Да, клеммы -- один из вариантов, и наилучший, согласна. Все так. Посилання на коментар Поділитися на інших сайтах More sharing options...
Белая Рысь Опубліковано: 6 лютого 2012 Поділитись Опубліковано: 6 лютого 2012 (змінено) Корни, гуманитарии разные бывают, как и сантехники. Бывают глупые, а бывают умные. Я ужасно не люблю глупых людей, которые ничему не хотят учиться. Сама всегда с огромным удовольствием учусь. Вот Вы не хотите мне рассказать о деталях написания постов на форуме, а так бы выучила с удовольствием. Итак, нет сантехников и гуманитариев, есть люди -- умные или глупые. Я стараюсь быть умной. У других людей -- другие приоритеты, деньги, например. У меня -- разум. Если идти по пути Ваших выводов, то получится далее,что курица -- не птица, а баба -- не человек...:lol: Змінено 6 лютого 2012 користувачем Белая Рысь Посилання на коментар Поділитися на інших сайтах More sharing options...
Белая Рысь Опубліковано: 6 лютого 2012 Поділитись Опубліковано: 6 лютого 2012 Итак, что класть в подложку на лаги второго этажа, если расстояние между лагами 40-50 см, а сами лаги 100х50? Перекрытия деревянные. Сверху будет линолеум 2,8 мм. Посилання на коментар Поділитися на інших сайтах More sharing options...
Olga_Flower Опубліковано: 6 лютого 2012 Поділитись Опубліковано: 6 лютого 2012 Вот Вы не хотите мне рассказать о деталях написания постов на форуме, а так бы выучила с удовольствием. Даю подсказку. Если хотите узнать, как тот или иной человек сделал что-то в своем сообщении, нажмите под его сообщением кнопку цитирования и смотрите, какие команды использовались в тексте. Команды пишутся на английском и заключаются в квадратные скобки, вот такие []. Всегда есть стартовая команда и завершающая. Стартовая - только в скобках. А в завершающей после первой скобки и перед самой командой ставится косая черта, вот такая / 1 Посилання на коментар Поділитися на інших сайтах More sharing options...
Белая Рысь Опубліковано: 6 лютого 2012 Поділитись Опубліковано: 6 лютого 2012 Даю подсказку. Если хотите узнать, как тот или иной человек сделал что-то в своем сообщении, нажмите под его сообщением кнопку цитирования и смотрите, какие команды использовались в тексте. Команды пишутся на английском и заключаются в квадратные скобки, вот такие []. Всегда есть стартовая команда и завершающая. Стартовая - только в скобках. А в завершающей после первой скобки и перед самой командой ставится косая черта, вот такая / Ну это я заметила давно, а вот как со спойлером или с мелким едва заметным текстом? Этому я хочу научиться... Был такой детский журнал в СССР "Хочу все знать" Или детская передача, я уже не помню... Посилання на коментар Поділитися на інших сайтах More sharing options...
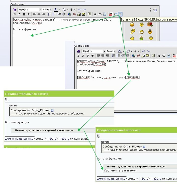
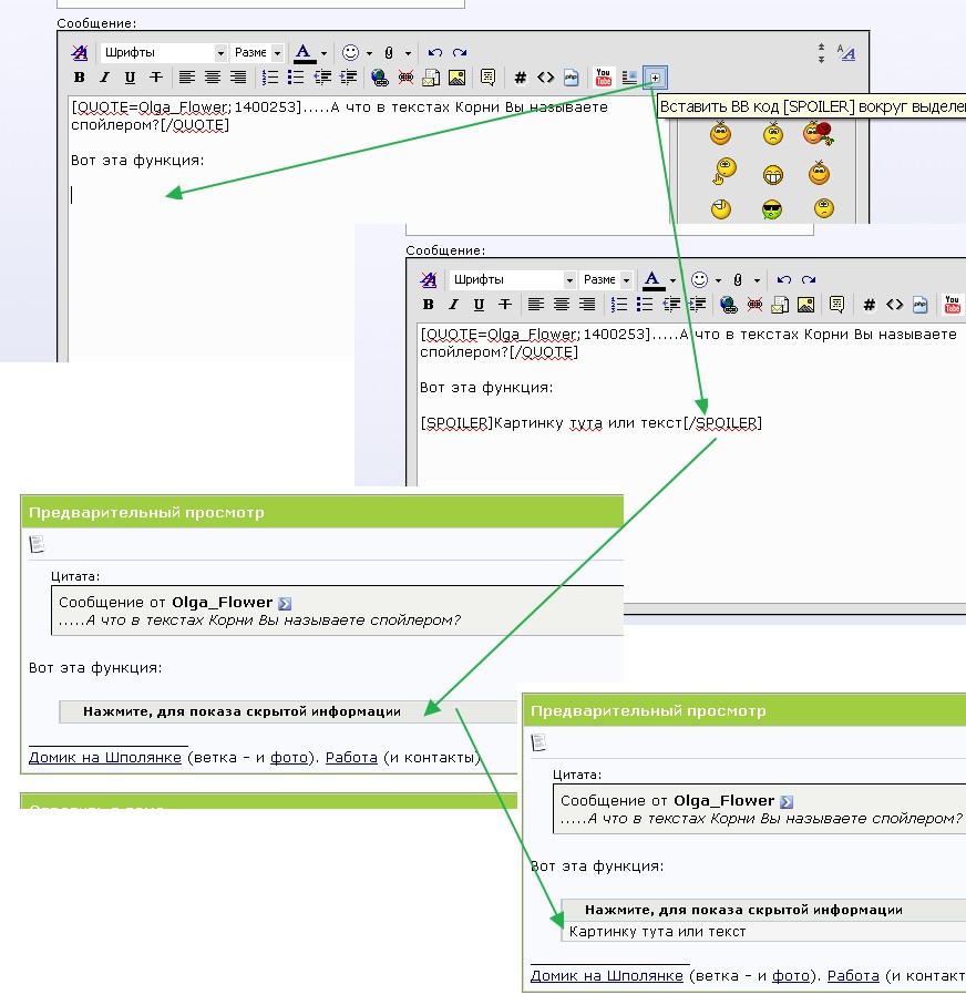
Olga_Flower Опубліковано: 6 лютого 2012 Поділитись Опубліковано: 6 лютого 2012 Ну это я заметила давно, а вот как со спойлером или с мелким едва заметным текстом? Этому я хочу научиться... Был такой детский журнал в СССР "Хочу все знать" Или детская передача, я уже не помню... едва заметный текст делается с помощью назначения цвета. Мелкий - с помощью задания размера. В общем, в коде все видно. А что в текстах Корни Вы называете спойлером? Посилання на коментар Поділитися на інших сайтах More sharing options...
Korni Опубліковано: 6 лютого 2012 Поділитись Опубліковано: 6 лютого 2012 .....А что в текстах Корни Вы называете спойлером? Вот эта функция: Картинку тута или текст 1 Посилання на коментар Поділитися на інших сайтах More sharing options...
Белая Рысь Опубліковано: 6 лютого 2012 Поділитись Опубліковано: 6 лютого 2012 Ага, ехать на красный свет тоже можно считать правильным ,а можно нет...Если случилась авария, то неправильно, а если не случилась- правильно? Бред... сгорел дом-значит шввп неправильно ложить, не сгорел-все правильно..упала плохо поставленная крыша-значит неправильная, а не упала -правильная? ну и циничное: послал человека, а ему пофиг-значит правильно поступил, если он обыделся-значит неправильно? Вот Вам из недавней истории дорожного движения в Киеве. Еще 10-15 лет назад поворот при зеленом свете перехода был абсолютно невозможен -- составлялся протокол. Вы, надеюсь, об этом знаете? Это было ПРАВИЛЬНО. Прошло совсем немного времени, и поворот осуществляется на зеленый свет для пешеходов. При этом то и дело возникают кризисные ситуации. При мне на таком повороте сбил мерс старика насмерть. Я не доверяла зеленому свету перехода и ждала, пока мерс проедет. А старик поверил, что ПРАВИЛЬНО -- значит, ПРАВИЛЬНО! Дальше. Еще 10-15 лет назад остановка транспорта на линии пешеходного перехода "зебры" была абсолютно невозможна -- это было НЕПРАВИЛЬНО. Сейчас мне для того, чтобы перейти бульвар Шевченко на углу Терещенковской с костылем, нужно прыгать через джипы. Для пешехода удаление в сторону от зебры всегда являлось НЕПРАВИЛЬНЫМ. Я сейчас вынуждена НЕПРАВИЛЬНО сходить с пешеходного перехода далеко в сторону, чтобы перейти на зеленый свет. Так что ПРАВИЛЬНО,а что НЕПРАВИЛЬНО? Понятия "ПРАВИЛЬНО" и "НЕПРАВИЛЬНО" ИМЕЮТ СУГУБО ИСТОИЧЕСКИЙ СМЫСЛ и должны рассматриваться в контексте истории той или иной национальной культуры. Например, такое понятие, как любовь к женщине вовсе не имеет раз и навсегда определенных рамок "правильно" или "неправильно". Любовь пещерного человека иная,чем любовь в Древних Греции и Риме, а та в свою очередь, иная,чем рыцарская любовь в средневековой Европе и иная, чем любовь человека Возрождения. Иная, чем любовь человека Просвещения или романтизма. И так далее. Вы прекрасно знаете, что за определенные виды любви -- однополой -- до сих пор, с одной стороны, в некоторых штатах США существует уголовная ответственность, а, с другой стороны, в некоторых странах Скандинавии она уже юридически закреплена. Так что тут ПРАВИЛЬНО, а что -- НЕПРАВИЛЬНО? Посилання на коментар Поділитися на інших сайтах More sharing options...
Olga_Flower Опубліковано: 6 лютого 2012 Поділитись Опубліковано: 6 лютого 2012 Ну это я заметила давно, а вот как со спойлером или с мелким едва заметным текстом? Этому я хочу научиться... Был такой детский журнал в СССР "Хочу все знать" Или детская передача, я уже не помню... А еще может у Вас в настройках не выбран расширенный интерфейс для отправки сообщений. Чтобы его выбрать, заходите в меню "Навигация" (на полосе вверху), в выпавшем меню выбираете "опции" и двигайтесь в самый низ страницы. Там в выпадающем списке выберите "Визуальный редактор - расширенный интерфейс" и ни в чем себе не отказывайте 1 Посилання на коментар Поділитися на інших сайтах More sharing options...
Рекомендовані повідомлення
Створіть акаунт або увійдіть у нього для коментування
Ви маєте бути користувачем, щоб залишити коментар
Створити акаунт
Зареєструйтеся для отримання акаунта. Це просто!
Зареєструвати акаунтУвійти
Вже зареєстровані? Увійдіть тут.
Увійти зараз