uafisher Опубліковано: 11 серпня 2020 Поділитись Опубліковано: 11 серпня 2020 С позволения модератора начну отдельную тему, чтобы всё было по порядку. Многие интересуются, какие системы безопасности актуальны в наше время. Часть этих систем на форуме обсуждалась, часто и много. Для ознакомления дам ещё одну альтернативу. Речь о продукции Jablotron. О самой компании много говорить не буду, ей 30 (!) лет, компания - чешская, подпадает под действие законодательства и нормативов ЕС, кому интересно можно ознакомиться с сайтом - www.jablotron.com/ru/ . Почему я решил о ней рассказать? Скажу сразу - я НЕ сотрудник данной компании и не связан с ней контрактом/соглашением - нет моей заинтересованности от неё). Но мне очень нравиться эта продукция. Это современная, технологичная система пожарно - охранной сигнализации. При чём на её базе можно реализовывать сценарии и управлять различными внешними устройствами -будь то освещение, полив и ворота гаража. Такое некое подобие умного дома. С личным облачным сервисом, удалённым доступом, интуитивно понятным и приятным приложением под iOS/Android. При этом на мой взгляд продукция недоценена. Точнее так. Стоит она недёшево и сложна при первоначальной инсталляции. Для понимания - продукция имеет несколько линеек в своём ассортименте, по хорошему верхние линейки доступны для установки только аккредитированными мастерами. Это не тот продукт, который достал с коробки - расклеил и он работает. Отсюда и малая распространённость. Но эта сложность для монтажника оборачивается преимуществами для хозяина в эксплуатации. Более простые версии (серия 60, 80) рассматривать не будем, меня интересует серия 100 , 100+ ну и новинка - для небольших решения а-ля квартира это 10ка. В арсенале доступных устройств есть: -датчики движения - классические ИК извещатели, включая: встраиваемые в стену (гипс); датчики с линзой серого цвета (бОльшая защищенность от солнечного света, актуально в ярких помещениях); СВЧ датчики; круговые (потолочные) датчики; датчики с встроенной фотокамерой; датчики типа «штора» и с базовым иммунитетом от животных; датчики двухуровневые - контроль верхней/нижней границы; уличные датчики; -активные ИК барьеры - защита периметра «от перелаза»; -IP камеры. Их правда всего 2 модели, и по факту это перекупленные спецверсии от Hikvision. Но зато они полностью интегрируются в систему, при сработке датчика присылают скрин, их можно посмотреть в едином охранном приложении, и доступно бесплатное облачное хранилище записей (!!!) от Jablotron. Родной Хиквижен так не делает. Т.е. записи хранятся не на объекте, а в облаке Яблотрон. Если же эти камеры не прельщают, или уже установлены другие камеры - подавляющее большинство «этих других» камер также можно интегрировать в систему; -датчик удара или наклона - «вибродатчики». Мега вещь, магнитоконтакты (герконы) отдыхают; -датчики огня и дыма, со встроенной сиреной и без неё, есть с возможностью автономной работы (сработка встроенной сирены при тревожном событии - даже при обрыве связи с централью); -датчики температуры, протечки воды, бытового газа, угарного газа; -тревожные кнопки - кнопка паники. Есть со встроенной сиреной. Есть медицинские тревожные кнопки - выполнена в виде наручного браслета с большой единственной кнопкой - при её нажатии приходит уведомление именно о необходимости оказания медицинской помощи конкретному человеку; -клавиатура. Клавиатуры. С аутентификацией по паролю и/или по карте доступа Mifare. С возможностью установки дополнительных сегментов для управления функциями, разделами - до 20 шт; -сирены. В разных корпусах, в т.ч. с оформлением «Алюминий». Встроенная аккумуляторная батарея - при попытках демонтажа начинает кричать, даже будучи оторванной от питающего кабеля. Звуковое давление 100 дБ. Поверхность платы пролита лаком!!! -магнитоконтакты(герконы). В т.ч. модель выдерживающая вес автомобиля - для использования например на полу гаража; -теперь супер вещь. Это различные реле/модули, при помощи которых можно подключать «чужие» устройства и управлять ими/принимать сигналы. Хоть чужой датчик движения, хоть бойлер. -радиобрелоки - с возможностью программации как кнопок, так и сочетания их нажатий. При чём есть с обратной связью - т.е. брелок не просто отправит в эфир посылку - он просигнализирует о получении посылки радиомодулем центрального блока системы. Аналогично брелокам автомобильных сигнализаций с подобной функцией - ставим на охрану- брелок мигнул и завибрировал о статусе ОК. Это актуально, и в т.ч. при использовании брелока в качестве носимой тревожной кнопки - неплохо понимать принят ли сигнал принят централью или нет. Использование возможностей назначения клавиш брелока в мультирежиме, а также в качестве использования тревожной кнопки я расскажу отдельно. Как и о работе системы в режиме «Снятие под принуждением» - когда владельца имеет возможность скрыто вызвать охранную компанию, если его под угрозой принуждают снять объект с охраны. Забыл сказать. Многие считают, в т.ч. даже мои коллеги монтажники, что Яблотрон - это исключительно беспроводка. Да, действительно - уже давно Jablotron выпускал беспроводные решения. Тогда видимо они мало у кого были, возможно поэтому и закрепилась ассоциация, что Яблотрон-беспрводка. И у Яблотрон много беспроводных радио решений. На самом деле Jablotron - большую часть своих решений все свои решения, бОльшую часть, выполняет в 2х вариация - как радио, так и не радио (проводные). Что датчики, что реле. А на сегодня всё, итак много букв) Далее я могу разобрать детальнее любые компоненты - начиная от центрального блока... 2 Посилання на коментар Поділитися на інших сайтах More sharing options...
anabioz Опубліковано: 11 серпня 2020 Поділитись Опубліковано: 11 серпня 2020 Охранные компании работают (берут на охрану) с этой системой? ДСО? Посилання на коментар Поділитися на інших сайтах More sharing options...
uafisher Опубліковано: 11 серпня 2020 Автор Поділитись Опубліковано: 11 серпня 2020 Охранные компании работают (берут на охрану) с этой системой? ДСО? Чтобы работать с какой-либо системой охранный оператор должен иметь пульт, поддерживающий эту систему. Пульт -по сути сейчас это комп, с установленным ПО. И второй компонент-должен быть сотрудник, понимающий систему. Чем система проще-тем она интересней для оператора. Интересней не клиенту, а оператору-это важно) Тем меньшим уровнем знаний должен обладать сотрудник, а это позитивно сказывается на уровне расходов компании-по крайней мере для некоторых компаний это актуально) ДСО работает, но могут быть «скрипы». Позвонив оператору по рекламному телефону можно услышать отрицательный ответ, с встречным предложением установить иную систему. Бывало и такое, рассказывали клиенты) Это можно проигнорировать, взамен попросив оператора назвать свой идентификатор (номер). Лично сдавал полноценно на пульт ДСО. С частниками ещё проще. Лично сдавал. Те, кто не купили себе ПО под Яблотрон могут согласиться принять через... «преобразователь». Назовём его так. Тревога на объекте приходит на пульт, Группа выезжает на адрес. Просто оператор не видит какая именно зона сработала-например тревога в гостиной или прихожей. Те, кто имеет полноценное ПО под Яблотрон видят сработку конкретной зоны. Клиенту естественно система сообщает всё полноценно. При любом способе сдачи на пульт. СМС информирование/всплывающее PUSH уведомление на смартфон/звонок на мобильный номер, с озвучиванием тревоги на русском языке. Есть возможность выбора языка озвучивания, используя голоса известных актёров. Последнее-шутка) 1 Посилання на коментар Поділитися на інших сайтах More sharing options...
Дощ Опубліковано: 11 серпня 2020 Поділитись Опубліковано: 11 серпня 2020 с озвучиванием тревоги на русском языке. Я так розумію української нєт і нє будєт... 2 Посилання на коментар Поділитися на інших сайтах More sharing options...
Друже Бобер Опубліковано: 12 серпня 2020 Поділитись Опубліковано: 12 серпня 2020 (змінено) Яблотрон среди охранных систем,это как Мерседес в автомобилях. .. Качественно ,дорого и проверенно временем. Когда ещё не существовало компании Аякс , техника Яблатрон давно была на рынке и ДСО с радостью подключали. На сегодняшний день технический прогресс идёт вперёд и появляется много аналогов. Тот же Аякс с хорошей рекламной поддержкой. Добавлено через 1 минуту Я так розумію української нєт і нє будєт... И не будет... В Украине эта техника не пользуется популярностью по причине цены. Но украинская версия сайта есть. jablotron.com.ua/ Инсталляция у них когда была очень странная. На Ноутбуке для работы должен был стоять лицензионный Виндоувс с последним обновлением. Лет 5-10 назад это было очень сложно найти.;)) Змінено 12 серпня 2020 користувачем Друже Бобер Посилання на коментар Поділитися на інших сайтах More sharing options...
uafisher Опубліковано: 12 серпня 2020 Автор Поділитись Опубліковано: 12 серпня 2020 Я так розумію української нєт і нє будєт... Мова голосового асістента=мові налаштування контрольної панелі. Українська на даний час відсутні у переліку доступних, відповідно асістент спілкується іншими мовами. Добавлено через 21 минуту Яблотрон среди охранных систем,это как Мерседес в автомобилях. .. Качественно ,дорого и проверенно временем. Когда ещё не существовало компании Аякс , техника Яблатрон давно была на рынке и ДСО с радостью подключали. На сегодняшний день технический прогресс идёт вперёд и появляется много аналогов. Тот же Аякс с хорошей рекламной поддержкой. Прогресс конечно не стоит на месте. И тем не менее, вот сходу могу назвать вещи, которые не может Аякс, но может Яблотрон, и не могу назвать вещи, которые может Аякс, но не может Яблотрон) Возможно потому, что мало знаю Аякс), можно попробовать всем вместе сравнить. Добавлено через 1 минуту Инсталляция у них когда была очень странная. На Ноутбуке для работы должен был стоять лицензионный Виндоувс с последним обновлением. Во первых это не сказывается на заказчике -программирование происходит на фирменном ПО, которого нет в открытом доступе. Настройка предполагает достаточно много возможностей и достаточно сложная, она не предназначена большинству не подготовленных лиц. Поэтому программится система на компьютере инсталлятора. Во вторых пожелание использовать лицензионный Виндоус могут высказывать различные компании, выпускающий софт, как бесплатный так и стоимостью $1000+. Это из практики. И бывает корень причины «у меня что-то не работает в вашей программе» кроется именно в кривой сборке пиратской винды/конфликтах/отсутствии библиотек. Но глобально ПО Яблотрон не отслеживает наличие активации/лицензии Виндоус. Насколько я это понимаю. Посилання на коментар Поділитися на інших сайтах More sharing options...
porterlv Опубліковано: 13 серпня 2020 Поділитись Опубліковано: 13 серпня 2020 вот сходу могу назвать вещи, которые не может Аякс, но может Яблотрон, и не могу назвать вещи, которые может Аякс, но не может Яблотрон) Будьте добрі, дуже цікаво (для загального розвитку). Яблотрон бачив тільки на рекламному стенді. Пригадую, що мені дуже не сподобалось (як інженеру/монтажнику) щось у реалізації корпуса/заліза... Посилання на коментар Поділитися на інших сайтах More sharing options...
uafisher Опубліковано: 13 серпня 2020 Автор Поділитись Опубліковано: 13 серпня 2020 Забыл упомянуть важную вещь. Касаемо ответственности производителя. Был разговор о уровне ответственности компании перед клиентом по ущербу. Т.е. речь не о производственном браке (замене оборудовании в течении гарантийного срока). Речь о ответственности, если по причине (вине) оборудования наступил ущерб - материальный или иной другой. Мне как-то сказали, что никто из производителей не даёт денежных гарантий, а точнее все снимают с себя какую-либо финансовую ответственность перед клиентом. На самом деле это не так. Да, некоторые снимают с себя ответственность, на словах всё хорошо, но в соглашении с пользователем прописан отказ от какой-либо материальной ответственности за причинённый ущерб. Jablotron в этом плане другой. Возможно потому, что на него распространяются нормы законодательства ЕС (компания резидент ЕС), может по причине своей уверенности в качестве и работе в целом. Итак Яблотрон вводит ответственность и дифференцирует[/B] её. Если упрощённо, то два типа ответственности. Они закреплены в "Соглашении с пользователем". 1й вариант. Если вина железа. Думаю на уровне ответственности Полиции охраны/частников по Типовому договору. А именно Яблотрон говорит о размере не более 10 000,00 чешских крон. 1 крона=1,24 грн на сегодня, итого 12 400,00 грн. Не много, но речь о принципе. 2й вариант. А что, если ломают не железо, а удалённый доступ? В наш мир интернета, когда ломают аккаунты знаменитостей и корпоративную почту, почему бы не задаться целью снять объект с охраны, удалённо? Сейчас многие охранные централи имеют возможность снятия и постановки, изменения режима работы через интернет. И тогда нет необходимости приезжать с глушилками или баллончиками краски и физически "ломать" датчики и систему. Достаточно получить доступ к централи через облако/интернет/приложение и удалённо "потушить" систему. Поэтому второй тип ответственности - это случаи вины облачного сервиса. В данном случае максимальный уровень ответственности - 1 000 000,00 крон= 1,24 млн грн. Естественно, нужно читать условия, это размер максимальной ответственности, я не имею опыта по прецедентам подобных рекламаций в Украине, как это будет реализовываться и т.д. Но нельзя не отметить саму суть - когда компания со старта не заявляет "мы ничего никогда некому не будем должны", а вводит и закрепляет возможность такой сатисфакции. Как по мне - это лучше любых громких слоганов и девизов говорит о качестве и отношении к клиенту. Добавлено через 5 минут Будьте добрі, дуже цікаво (для загального розвитку). Так, я трошки згодом спробую зробити порівняння. бачив тільки на рекламному стенді. Пригадую, що мені дуже не сподобалось (як інженеру/монтажнику) щось у реалізації корпуса/заліза... Щось у реалізації корпуса/заліза?... Що саме? Мені в реалізації "заліза" бульше всього не подобаються дві речі: 1.4х клавішні брілоки мають якись дуже ніжний пластік. 2. Рідні гвинти/саморізи, що йдуть в комплекті) Ну просто одноразові майже))) Це мабуть все.. Посилання на коментар Поділитися на інших сайтах More sharing options...
Дощ Опубліковано: 15 серпня 2020 Поділитись Опубліковано: 15 серпня 2020 Ось ця відповідальність виробника - є статистика по зверненням/відшкодуванням? - схоже на маркетинговий хід Ну і градація також, 500$ за 45 тис - дуже непропорційно, ПЗ багато де ламають, але ніхто не платить всім підряд, ібо треба довести, довести що несправне залізо значно легше ніж що зламане ПЗ - тому й різниця Посилання на коментар Поділитися на інших сайтах More sharing options...
uafisher Опубліковано: 16 серпня 2020 Автор Поділитись Опубліковано: 16 серпня 2020 Ось ця відповідальність виробника - є статистика по зверненням/відшкодуванням? - схоже на маркетинговий хід Дивна логіка) Виробляємо товар-у рекламі все супер- але у документах «знімаємо з себе будь яку відповідальність»-це не маркетинг. Так і має бути, так всі роблять) Вкладаємо нуль в маркетинг, але в документах приймаємо відповідальність і окреслюємо її межи -маркетинговий крок) Будь-яка рекламна теза нуль і пшик, якщо не підкріплюється документами. Крім того, зауважте на річ, яку вказав спочатку. Jablotron-резидент ЄС. Не Кітаю, не України, не офшора -резидент ЄС. Відповідно він діє у площині законодавства ЄС, є його Угода зі споживачем -це публічна оферта чи щось на кшалт того. Тобто це документ, який дає змогу позиватись до суду. У клієнта така можливість є. Якщо клієнт купляє обладнання, де у відповідній угоді виробник вказує про повний відказ від зобов’язань як себе особисто так і монтажних організацій, що встановлюють обладнання-можливості такої немає. Навіть теоретично. Ось і все. Далі. Ви наприклад знаєте про захист персональних даних у ЄС з 2018 р? GDPR абревіатура. Тобто коли клієнт повідомляє свої дані компанії, та отримує зобов’язання їх зберігати і охороняти. Наприклад номера телефонів, емейл, ПІБ, адресу і т.і. Клієнт має право вимагати навіть видалення даних про себе. Я так розумію, що всілякі маркетингові шпигунські компоненти в ПО, які клієнти закачують на свої пристрої -теж не мають бути приховані та/або без згоди власника. А не так, що встановили ПО для камер чи сігналізації-а воно збирає інфу які сайти ми відвідуємо і чим цікавимось.. За недотримання -на компанію можуть накласти штраф 20 млн Евро, або 4% валового обігу компанії за рік-дивлячись що більше. І на Яблотрон це поширюється також. Тобто коли компанія європейська -це вже само по собі накладає на неї відповідні вимоги, а для споживача несе права та більшу впевненість. На мій погляд де є перевага -продукт, який продається без ЖОДНОЇ відповідальності чи з продукт з чіткою відповідальністю - вочевидь зрозуміло. Посилання на коментар Поділитися на інших сайтах More sharing options...
uafisher Опубліковано: 17 серпня 2020 Автор Поділитись Опубліковано: 17 серпня 2020 Итак, относительно возможностей системы-что она может, чего не могут другие. Пожалуй я перечислю пока просто состав и возможности системы от Яблотрон, а дальше каждый уже может сравнить с любой иной системой. Пойдём по порядку. Ещё раз напомню, у Яблотрон есть разные линейки, серии - серия 60, 80, 100, 100+, 10. 60 и 80 мы рассматривать не будем - мне они на 2020 г. не интересны. Серии 100 и 100+ это современные, актуальные, гибридные решения с возможностью облачного контроля и функциями умного дома и реализацией сценариев, позволяют подключать много разных датчиков и устройств - в т.ч. сторонних, а также IP камеры. 10ка - это «зарезанная» 100ка, есть ограничения по подключаемым датчикам/устройствам. Идеальный вариант для квартиры/офиса/небольшого помещения, где нет необходимости в большом кол-ве и разнообразии датчиков. 100, 100+,10- подлежат к установке только аккредитованными лицами. Итак. Скажу для начала, что система является гибридной. Т.е. она может быть: 1)Полностью беспроводной. 2)Полностью проводной. 3)Комбинированной - сочетать беспроводные/проводные компоненты. Я занимаюсь тематикой беспроводных технологией уже некоторое время (в разных сферах), при чём есть возможность копаться в достаточно приличных, не бюджетных решениях. И на самом деле практика совместно с теорией ну просто совершенно однозначно даёт рекомендации - всегда провод надёжней радиоканала. Для меня это очевидно - и понятно почему. Радиосреда - она восприимчива к помехам и в тоже время является сама генератором помех. Есть вопросы радиопланирования, удалённости, бесперебойности и т.п. Сложности с правильно проведённым кабелем возникают как правило при одном варианте - если его физически уничтожить). К тому же он не требует обслуживания-не требует замены батарей, сами устройства дешевле аналогичных проводных и проще за счёт отсутствия радиомодуля - соответственно имеют меньше шансов на отказ. Это если не вдаваться в нюансы - а они есть. Например частота сигнализации датчиком после первой сработки, частота опроса системы и поднятия тревоги при потери датчика-например система может поднять тревогу через 5 мин после потери датчика... Через 5 мин! Тем не менее, выбор остаётся за заказчиком. А иногда и ситуация значительно затрудняет использование проводных систем - и тогда радио приходит на помощь. И есть буквально пару датчиков, которые я предпочитаю беспроводные - но такова их специфика, это исключение, об этом позже. К тому же есть преимущества у радио - и бесспорное - возможность переноса оборудования и установки его когда уже позно пить боржоми прокладывать кабеля. Либо где это сделать нельзя. Тут однозначно радио - удобный вариант. Поэтому разные бывают случаи - но ЛЮБОЙ из вариантов подключения Jablotron позволяет реализовать. И это преимущество. Как наличие возможности приводного подключения, так и возможность комбинировать - при чём выбор есть из достойных вариантов. И Яблотрон имеет практически по всему спектру зеркальные варианты - аналогичные устройства в проводном и беспроводном исполнении. Теперь важный момент. Обсуждаемые серии имеют важное преимущество и особенность - а именно адресность. Очень похоже на принцип систем IP наблюдения. Когда каждое устройство имеет свой адрес - ячейку в памяти. Благодаря уникальному идентификатору система работает с каждым устройством индивидуально, даже если они подключены на один шлейф. Объясню почему это круто. Возьмём классическую проводную систему. От центрального модуля уходит кабель, шлейф. Предположим он заходит в некоторое помещение, в котором есть несколько датчиков. Если посадить все устройства на один провод -для системы они становятся равнозначными. Их невозможно идентифицировать и отличить между собой. Сработка любого из них - тревога всего шлейфа, без "разбора". Поэтому либо: -подключаем однотипные датчики на один шлейф, объединяем в одну группу/зону. Тогда сработка любого датчик для нас «обезличена» - мы не понимаем какой именно из датчиков сработал. А это плохо как с точки зрения информированности, так и обслуживания. -либо тянем больше кабелей. И всё равно делаем группы/зоны. -и всё равно тянем на разные типы устройств разные кабеля. Ну либо дерибаним жилки кабелей-а тут кончено есть и предел и нюансы. Яблотрон используя адресность позволяет на один кабель сажать много устройств. При чём разных. И помещать их в разные зоны/группы, в т.ч. создавать виртуальные. Простой пример. Тянем один кабель в гараж и прихожую мимо котельной через холл. - в холле мы ставим: датчик движения, датчик разбития стекла, температуры; - в котельной датчик температуры воздуха/обратки, протечки бытового газа, угарного газа, затопления, датчик движения, геркон на окно, датчик разбития; - в прихожей мы ставим клавиатуру, датчик движения/разбития, геркон на дверь; - уходим в гараж, ставим геркон на дверь из гаража в дом, герконы на въездную роллету, датчики движения/разбития/температуры, опять клавиатуру, подключаемся к приводам роллеты для автоматизации и управления с родного брелока охраны; -выходим на улицу, устанавливаем свето-звуковую сирену. В купе добавляем беспроводные радио датчики удара/наклона. Разбиваем всё по зонам, комбинируем как нужно. Естественно считаем длину кабеля (но она может быть достаточно большой), нагрузку. И я конечно не призываю всегда делать именно так - всё вешать на один кабель) Но суть думаю ясна. Также бывают варианты, когда в помещении заходит один единственный кабель и на нём надо сделать многое. Спокойно можно в одном/двух помещениях решить одним шлейфом подключения совершенно разных датчиков и совершенно разные зоны - может это мало о чём говорит не монтажникам, но потом это оборачивается выгодой как монтажникам, так и клиентам. Или можно уйти одним кабелем в часть здания, где от него уже звездой расходиться по помещениям. Точно так же построена IP система видеонаблюдения. Когда камеры не обязательно тянуть от точки установки к регистратору, а достаточно подключить их в любом месте локальной сети. При чём - в любое время! Т.е. сегодня камеры/датчика нет - завтра он понадобился - подключились в цепь и работает! Яблотрон это может. Продолжу потом. 2 Посилання на коментар Поділитися на інших сайтах More sharing options...
smartdom Опубліковано: 18 серпня 2020 Поділитись Опубліковано: 18 серпня 2020 кстати вопрос. c Jaga никаких приколов не произошло за последние лет 5, ставится также элементарно как и раньше? возможно понадобится поднять мини ПЦН. Посилання на коментар Поділитися на інших сайтах More sharing options...
Дощ Опубліковано: 20 серпня 2020 Поділитись Опубліковано: 20 серпня 2020 Дивна логіка) Виробляємо товар-у рекламі все супер- але у документах «знімаємо з себе будь яку відповідальність»-це не маркетинг. Так і має бути, так всі роблять) Вкладаємо нуль в маркетинг, але в документах приймаємо відповідальність і окреслюємо її межи -маркетинговий крок) Будь-яка рекламна теза нуль і пшик, якщо не підкріплюється документами. Крім того, зауважте на річ, яку вказав спочатку. Jablotron-резидент ЄС. Не Кітаю, не України, не офшора -резидент ЄС. Відповідно він діє у площині законодавства ЄС, є його Угода зі споживачем -це публічна оферта чи щось на кшалт того. Тобто це документ, який дає змогу позиватись до суду. У клієнта така можливість є. Якщо клієнт купляє обладнання, де у відповідній угоді виробник вказує про повний відказ від зобов’язань як себе особисто так і монтажних організацій, що встановлюють обладнання-можливості такої немає. Навіть теоретично. Ось і все. Далі. Ви наприклад знаєте про захист персональних даних у ЄС з 2018 р? GDPR абревіатура. Тобто коли клієнт повідомляє свої дані компанії, та отримує зобов’язання їх зберігати і охороняти. Наприклад номера телефонів, емейл, ПІБ, адресу і т.і. Клієнт має право вимагати навіть видалення даних про себе. Я так розумію, що всілякі маркетингові шпигунські компоненти в ПО, які клієнти закачують на свої пристрої -теж не мають бути приховані та/або без згоди власника. А не так, що встановили ПО для камер чи сігналізації-а воно збирає інфу які сайти ми відвідуємо і чим цікавимось.. За недотримання -на компанію можуть накласти штраф 20 млн Евро, або 4% валового обігу компанії за рік-дивлячись що більше. І на Яблотрон це поширюється також. Тобто коли компанія європейська -це вже само по собі накладає на неї відповідні вимоги, а для споживача несе права та більшу впевненість. На мій погляд де є перевага -продукт, який продається без ЖОДНОЇ відповідальності чи з продукт з чіткою відповідальністю - вочевидь зрозуміло. Ого, скільки тексту. І все про ЄС. Не сумніваюсь по гарантіях яблотрона в ЄС, але Україна не ЄС, тому навряд чи яблотрон буде виконувати якісь зобов’язання поза межами ЄС. Має приклади? Ну хоч один. Яблотрон навіть представництва свого в Україні не має, лише якогось партнера. Кому виставляти претензії? Яблотрон используя адресность позволяет на один кабель сажать много устройств. При чём разных. И помещать их в разные зоны/группы, в т.ч. создавать виртуальные. Ну, це дійсно аргумент. На сайті і в Інтернеті не знайшов опису як воно працює, як і відгуків наскільки коректно. З.І. Глянув скрін головного меню програми керування - ось ці галочки нагадали програму керування аджаксом 10 річної давнини - також можна було поставити лише "акредитованими", іншим було не під силу З.І.З.і. подивився на представників європейської компанії, резидента ЄС, який діє у площині закондавства ЄС, на представників в кацапії - є в Криму. Краденому Криму Посилання на коментар Поділитися на інших сайтах More sharing options...
uafisher Опубліковано: 22 серпня 2020 Автор Поділитись Опубліковано: 22 серпня 2020 кстати вопрос. c Jaga никаких приколов не произошло за последние лет 5, ставится также элементарно как и раньше? возможно понадобится поднять мини ПЦН. В принципе как работало так и работает, связь поддерживается, максимум добавились коды, но если 5 лет назад работали - наверное Вам уже все известны. Если будут приходить пустышки на Феникс - могу сказать соответствующие значения. 1 Посилання на коментар Поділитися на інших сайтах More sharing options...
uafisher Опубліковано: 22 серпня 2020 Автор Поділитись Опубліковано: 22 серпня 2020 (змінено) Ого, скільки тексту. І все про ЄС. Не сумніваюсь по гарантіях яблотрона в ЄС, але Україна не ЄС, тому навряд чи яблотрон буде виконувати якісь зобов’язання поза межами ЄС. Має приклади? Ну хоч один. Як порядна людина - показуючи як справи з матеріальної відповідальністю у Яблотрон, я вказав, що не маю відомостей о прецедентах-вказавши, що для мене важливо. Див. нище. Естественно, нужно читать условия, это размер максимальной ответственности, я не имею опыта по прецедентам подобных рекламаций в Украине, как это будет реализовываться и т.д. Но нельзя не отметить саму суть - когда компания ...вводит и закрепляет возможность такой сатисфакции. Как по мне - это...говорит о качестве ... Тобто мені не відомі як негативні, так і позитивні і випадки судового чи досудового вирішення спорів. Але, я два момента. Перший - юридичний. Звісно краще, щоб не це питання відповів правник, але як я розумію, то коли я, резидент України, приймаю положення Угоди з користувачем, яку мені пропонує Яблотрон (коли ми реєструємось, то повинні прийняти цю Угоду), який є резидентом ЕС - я автоматично отримую право використовуючи право ЄС звертатись до суду. Звісно у суди ЄС, як мінімум. Чому мінімум - бо у Яблотрон є не просто партнер, а представник в Україні, нище буде докладніше. Ну і другий момент. Для мене, можливо навіть більш вагомий, ніж перший. Уявимо ситуацію. Наприклад є дві компанії. Одна в рекламі каже- я найкраща, все супер, проблем не буде, можливо придбати будь-де та встановити хоч самостійно. Але в Угоді зазначає, що нічого не гарантує, у т.ч. що її продукт буде працювати як треба, без перебоїв і глюків, і знімає з себе та інсталяторів відповідальність. Будь-яку. І є друга компанія - яка без гучних заяв працює 20 років, пропонує звертатись до акредитованих фахівців, і яка відповідає за роботу свого обладнання хоч якимись грошима. Тобто тут питання принципове. І я ставлю вже собі запитання. Чому перша компанія знімає з себе відповідальність, і за цих умов яка з компаній мені більше подобається? Я Вас не переконую, я кажу про особисте розуміння цього аспекту. навіть представництва свого в Україні не має, лише якогось партнера. Кому виставляти претензії? Ну це взагалі не так. Партнери в Україні є і їх багато- навіть окрім зазначених на сайті. А є також компанія Яблотрон Україна, яка є, цитую "ексклюзивний представник фірми JABLOTRON ALARMS a. s. (Чехія) на українському ринку систем безпеки". При чому ця компанія теж не молода - приблизно 18 років. Пруф jablotron.com.ua/about_us/ Ну, це дійсно аргумент. На сайті і в Інтернеті не знайшов опису як воно працює, як і відгуків наскільки коректно. Поясню. Цей принцип покладений в основу. Тобто інакше - без адресності- 100, 100+ і 10ка - не працюють. І опису і документацію не впевнений що буде легко знайти в мережі. Наприклад програма не для користування клієнтом, а саме для налаштування системи інсталятором- є закрита програма, як і матеріали по самій програмі - тобто вони не таємні, але вони для певного кола фахівців, і вони відкриті наприклад на навчанні. Ну і сам продукт - він "нішевий", система складна (знову ж - складна для інсталятора, для клієнта - цілком зрозуміла і зручна), фахівців не багато. Це до речі одна із "проблем" Яблотрон, бо навіть в охоронних компаніях не так багато відповідних спеціалістів. Відгуків про Форд Фокус в мережі набагато більше, ніж про Майбах-але не через то, що Майбах гірший. Просто Фокус - більш масовий. А власники є і на цьому форумі, але вони часто-густо і не знають про адресність і інші тонкощі - вони їм не потрібно, головне - щоб система виконувала завдання і працювала "гладко" З.І. Глянув скрін головного меню програми керування - ось ці галочки нагадали програму керування аджаксом 10 річної давнини - також можна було поставити лише "акредитованими", іншим було не під силу Про яке головне меню і якої програми Ви кажете??? Ну і якщо порівнювати з 10ти річним Аяксом, то Яблотрон був тоді, коли не те що Аякса - Незалежної України ще не було. З.І.З.і. подивився на представників європейської компанії, резидента ЄС, який діє у площині закондавства ЄС, на представників в кацапії - є в Криму. Краденому Криму Як я розумію - Ви помилились). Бо у Криму не представник, а компанія, яка встановлює Яблотрон. Тобто, ця кримська компанія продає свої послуги по інсталяції Яблотрон, продає це продукт, купляє його десь -наприклад у Яблотрон РФ, не знаю. Розумієте різницю? До речі в Криму інсталятори Яблотрон були вже давно. Чи для Вас новина, що європейські, заокеанські та азійскі компанії працюють з РФ? Гугл/Кока-Кола/Пепсі зазначають (ли) Крим як територію РФ-дивлячись з якої країни користувач. Автогіганти і інші мають (ли) заводи в РФ, навіть Рошен). Хуавей в Криму замінив телекомунікаційне обладнання базових станцій мобільних операторів - після того, як Еріксон відмовився це зробити. При чому, наскільки мені відомо, наприклад у Київстар 50% БС -Хуавей, будете бойкотувати тепер КС? А чим тоді користуватись, якщо і Лайф і Водафон теж мають базові станції на обладнанні цієї компанії? А якщо Вам це цікаво, то у мене запитання. Ось Ви користуєтесь Аякс, як я це бачу у іншій темі. І якщо Ви торкнули питання "філії" Яблотрон в Криму, то як тоді відноситься до представництв компанії Аякс (не європейського виробника, а вітчизняного) в РФ та факту продажів цієї продукції в Криму? Війна до якості, можливості обладнання не має будь-яких відношень. І як ми з'ясували, резидент ЕС Яблотрон не має своєї філії в Криму, порушуючи відповідні вимоги ЄС. Як, вважаю, і той же Аякс. Змінено 22 серпня 2020 користувачем uafisher Посилання на коментар Поділитися на інших сайтах More sharing options...
san6ka Опубліковано: 22 серпня 2020 Поділитись Опубліковано: 22 серпня 2020 Во первых это не сказывается на заказчике -программирование происходит на фирменном ПО, которого нет в открытом доступе. Настройка предполагает достаточно много возможностей и достаточно сложная, она не предназначена большинству не подготовленных лиц. Поэтому программится система на компьютере инсталлятора. Во вторых пожелание использовать лицензионный Виндоус могут высказывать различные компании, выпускающий софт, как бесплатный так и стоимостью $1000+. Это из практики. И бывает корень причины «у меня что-то не работает в вашей программе» кроется именно в кривой сборке пиратской винды/конфликтах/отсутствии библиотек. Но глобально ПО Яблотрон не отслеживает наличие активации/лицензии Виндоус. Насколько я это понимаю. Хех, "программирование на фирменном ПО которого нет в открытом доступе" Вы считаете это плюсом в наше то время? Имхо, это первая причина не выбирать данную фирму, проприетарность - зло, даже мелкомягкие это уже почти поняли. И вообще какой смысл выбирать охранку, которую нужно с боем сдавать на пульт? И главное что же такого умеет данная охранная система чего не умеет аякс? Ну а по поводу компенсации, Вы видимо не сильно много работаете с софтом в разных сферах, очень мало компаний, которые "в своем уме", берут мат.отвественность за ПО/железо, поэтому это скорее норма, а не тайный заговор как Вы это пытаетесь позиционировать (работала с не одним софтом, в том числе биллингом, который обрабатывал сотни тысяч долларов и все равно фин. ответственность 0). Поэтому скорее это чистый маркетинг с 10тком путей отходов от претензий, ну так мне это видится пока не покажут хотя бы один прецедент. P.S. Це до речі одна із "проблем" Яблотрон, бо навіть в охоронних компаніях не так багато відповідних спеціалістів. Відгуків про Форд Фокус в мережі набагато більше, ніж про Майбах-але не через то, що Майбах гірший. Просто Фокус - більш масовий. Извините, но Вы сравниваете теплое с мягким и заведомо искажаете факты представляя Яблотрон чем-то более дорогим и элитным сравнивая с Майбахом. Но ведь за рулем Фокуса и Майбаха может ездить один и тот же человек и платить за Майбах нужно по совсем другим причинам, а с Яблонтроном же ситуация другая - лицензированные специалисты, закрытая документация, сложная конфигурация, а все ради чего? 1 Посилання на коментар Поділитися на інших сайтах More sharing options...
Дощ Опубліковано: 22 серпня 2020 Поділитись Опубліковано: 22 серпня 2020 От блін, знов простиня... Мені незручно відповідати репліками на такі довгі тексти Як порядна людина - показуючи як справи з матеріальної відповідальністю у Яблотрон, я вказав, що не маю відомостей о прецедентах-вказавши, що для мене важливо. Див. нище. Тобто мені не відомі як негативні, так і позитивні і випадки судового чи досудового вирішення спорів. Але, я два момента. Перший - юридичний. Звісно краще, щоб не це питання відповів правник, але як я розумію, то коли я, резидент України, приймаю положення Угоди з користувачем, яку мені пропонує Яблотрон (коли ми реєструємось, то повинні прийняти цю Угоду), який є резидентом ЕС - я автоматично отримую право використовуючи право ЄС звертатись до суду. Звісно у суди ЄС, як мінімум. Чому мінімум - бо у Яблотрон є не просто партнер, а представник в Україні, нище буде докладніше. Це явна маніпуляція. При чому подвійна, по-перше звертатись до суду можна в будь-якому випадку, але суд не прийме позов до розгляду і точно не вирішить на користь позивача оскільки позивач не зможе довести, що підписав угоду з резидентом ес. Це перший момент, другий - надзвичайно складно довести що були нанесені збитки по причині обладнання, і взагалі нереально що був електронний злам хмарного сервісу абощо, і що це вина саме яблотрон - тому така різниця у цифрах - 100 (!) разів. Ну і другий момент. Для мене, можливо навіть більш вагомий, ніж перший. Уявимо ситуацію. Наприклад є дві компанії. Одна в рекламі каже- я найкраща, все супер, проблем не буде, можливо придбати будь-де та встановити хоч самостійно. Але в Угоді зазначає, що нічого не гарантує, у т.ч. що її продукт буде працювати як треба, без перебоїв і глюків, і знімає з себе та інсталяторів відповідальність. Будь-яку. І є друга компанія - яка без гучних заяв працює 20 років, пропонує звертатись до акредитованих фахівців, і яка відповідає за роботу свого обладнання хоч якимись грошима. Тобто тут питання принципове. І я ставлю вже собі запитання. Чому перша компанія знімає з себе відповідальність, і за цих умов яка з компаній мені більше подобається? Я Вас не переконую, я кажу про особисте розуміння цього аспекту. Ну, нащо ці натяки, називайте речі своїми іменами, перша компанія Секур? Але ж можна подивитись з іншого боку - яблотрон використовує маркетинговий хід, заявляючи про відшкодування, насправді це просто слова і реального відшкодування немає і по факту не може бути. Секур пише як є, в принципі в наших у мовах інакше й не буде, ми не ЄС, суди ще продажні. Ну це взагалі не так. Партнери в Україні є і їх багато- навіть окрім зазначених на сайті. А є також компанія Яблотрон Україна, яка є, цитую "ексклюзивний представник фірми JABLOTRON ALARMS a. s. (Чехія) на українському ринку систем безпеки". При чому ця компанія теж не молода - приблизно 18 років. Пруф jablotron.com.ua/about_us/ Відверто кажучи Яблотрон Україна звучить як Асоціація стоматологів України, ну тобто що там вони про себе пишуть великої ваги не має, важливо що написано на сайті тіпа "материнської" компанії, а там написано цитую "Знайти місцевого партнера або дистриб’ютора" і аж ніяк не юридичного представника. І він один-єдиний, логічно що всі інші партнери неофіційні або "сірі". Поясню. Цей принцип покладений в основу. Тобто інакше - без адресності- 100, 100+ і 10ка - не працюють. І опису і документацію не впевнений що буде легко знайти в мережі. Наприклад програма не для користування клієнтом, а саме для налаштування системи інсталятором- є закрита програма, як і матеріали по самій програмі - тобто вони не таємні, але вони для певного кола фахівців, і вони відкриті наприклад на навчанні. Ну і сам продукт - він "нішевий", система складна (знову ж - складна для інсталятора, для клієнта - цілком зрозуміла і зручна), фахівців не багато. Це до речі одна із "проблем" Яблотрон, бо навіть в охоронних компаніях не так багато відповідних спеціалістів. Мое имя слишком известное чтоби я его називал(с) Насправді ніякого секрету там немає, прив’язка йде щось типу по ID абощо, як в багатьох системах, і у всіх безпровідних. Для проводного яблотрона це плюс звичайно, але є момент - адресність працюватиме лише з "підв’язаними" датчиками, тобто не можна взяти якогось Crow і затулити адресність, а треба обов’язково яблотронні датчики, які звісно не по 10$ в роздріб. Правильно? Про яке головне меню і якої програми Ви кажете??? Ну і якщо порівнювати з 10ти річним Аяксом, то Яблотрон був тоді, коли не те що Аякса - Незалежної України ще не було. Ну, не гоже порівнювати якісь лушпайки з Україною. Меню надсекретної закритої програми ComLink для певного кола користувачів, яка лежить у відкритому доступі на сайті дистриб’ютора ftp://82.207.123.190/Software/. Те саме з’єднання по сом порту, ті самі кончені налаштування Не знаю хто в кого передер на той момент, можливо і аякс в яблотрона, але яка вже різниця - так, ту "наворочену" систему не кожен зміг освоїти, тільки "акредитовані" інсталятори У мене ще є той старий аякс 101, як налаштував 100500 років тому так і не хочу туди лізти Як я розумію - Ви помилились). Бо у Криму не представник, а компанія, яка встановлює Яблотрон. Тобто, ця кримська компанія продає свої послуги по інсталяції Яблотрон, продає це продукт, купляє його десь -наприклад у Яблотрон РФ, не знаю. Розумієте різницю? До речі в Криму інсталятори Яблотрон були вже давно. Чи для Вас новина, що європейські, заокеанські та азійскі компанії працюють з РФ? Гугл/Кока-Кола/Пепсі зазначають (ли) Крим як територію РФ-дивлячись з якої країни користувач. Автогіганти і інші мають (ли) заводи в РФ, навіть Рошен). Хуавей в Криму замінив телекомунікаційне обладнання базових станцій мобільних операторів - після того, як Еріксон відмовився це зробити. При чому, наскільки мені відомо, наприклад у Київстар 50% БС -Хуавей, будете бойкотувати тепер КС? А чим тоді користуватись, якщо і Лайф і Водафон теж мають базові станції на обладнанні цієї компанії? А якщо Вам це цікаво, то у мене запитання. Ось Ви користуєтесь Аякс, як я це бачу у іншій темі. І якщо Ви торкнули питання "філії" Яблотрон в Криму, то як тоді відноситься до представництв компанії Аякс (не європейського виробника, а вітчизняного) в РФ та факту продажів цієї продукції в Криму? Війна до якості, можливості обладнання не має будь-яких відношень. І як ми з'ясували, резидент ЕС Яблотрон не має своєї філії в Криму, порушуючи відповідні вимоги ЄС. Як, вважаю, і той же Аякс. Не помилився. Війна має стосунок до всього. Кивати на інших погана відмовка. На сайті яблотрона партнери, чи представники по-вашому, позначені однаково що в Україні що на раші, чорним по білому ось тут www.jablotron.com/ru/o-kompanii-jablotron/kontakty/?country=RU&do=mapForm-submit Щодо аяксу перевірити просто - подивитись на офіційному сайті: ajax.systems/ua/where-to-buy/ Там не те що окупованого Криму немає, там навіть кацапстану не видно. Так, кондрабасом завозиться все і всюди, але офіційна позиція компанії має значення. Але це все розмови. Я взагалі за здорову конкуренцію. Я так розумію по тексту яблотрон позиціонується як конкурент аяксу. Але давайте дивитись об’єктивно - наразі у сегменті безпровідних рішень у аякса конкурентів немає: зручно, надійно, доступно. Щодо провідних... так у аякса немає провідних робочих рішень, а старі канули в Леті. Якщо вже порівнювати то з пультовими ППК, щось типу Оріон або Лунь етс... Але там вже свої моменти. Коротше, абстрактна відповідальність не аргумент, давайте щось суттєіше - чим яблотрон кращий за інших. З.І. ось тут поряд писали аякс невдовзі покаже приблуду для роботи з проводовими датчиками - серйозна заявка для модернізації старих систем, має бути затребувана. 1 Посилання на коментар Поділитися на інших сайтах More sharing options...
smartdom Опубліковано: 23 серпня 2020 Поділитись Опубліковано: 23 серпня 2020 тобто не можна взяти якогось Crow і затулити адресність, а треба обов’язково яблотронні датчики нет не верно. вообще спор ниачом. нравится или нет яблотрон. но и с аяксом сравнивать некорректно. для квартиры яблотрон избыточен, для коттеджа в 500 кв.м - вполне гуд... Добавлено через 14 минут Хех, "программирование на фирменном ПО которого нет в открытом доступе" Вы считаете это плюсом в наше то время? Имхо, это первая причина не выбирать данную фирму ага. купила домохозяйка....скачала прогу и все чудесным образом настроила ) кто сказал, что сигналки должны быть для самонастройки? в Германии розетку дома не имеете право сами ремонтировать. только сертифицированный спец. зато в ес нет такого как у нас - когда пожарка закрытая тема мчс. у МЧС видители научный подход к сертификации оборудования, и многие западные системы пожарных сигнализаций, не дотягивают до их уровня обоснованных претензий ) а то что аякс пока не закрывает доступ к ПО и документации. так это только пока...дальше видно будет...думаю, что по мере усложнения настроек своей системы, начнут тоже "сертифицировать" своих спецов... 1 Посилання на коментар Поділитися на інших сайтах More sharing options...
san6ka Опубліковано: 23 серпня 2020 Поділитись Опубліковано: 23 серпня 2020 ага. купила домохозяйка....скачала прогу и все чудесным образом настроила ) кто сказал, что сигналки должны быть для самонастройки? в Германии розетку дома не имеете право сами ремонтировать. только сертифицированный спец. зато в ес нет такого как у нас - когда пожарка закрытая тема мчс. у МЧС видители научный подход к сертификации оборудования, и многие западные системы пожарных сигнализаций, не дотягивают до их уровня обоснованных претензий ) а то что аякс пока не закрывает доступ к ПО и документации. так это только пока...дальше видно будет...думаю, что по мере усложнения настроек своей системы, начнут тоже "сертифицировать" своих спецов... Ну, знаете, с такой позицией и отношением домохозяйки и есть Ваш потребительский сегмент - как раз будут в рот заглядывать и сказки о ЕС слушать Дальше неинтересно, удачи в продажах. Посилання на коментар Поділитися на інших сайтах More sharing options...
Дощ Опубліковано: 23 серпня 2020 Поділитись Опубліковано: 23 серпня 2020 нет не верно. Йомко. вообще спор ниачом. нравится или нет яблотрон. но и с аяксом сравнивать некорректно. для квартиры яблотрон избыточен, для коттеджа в 500 кв.м - вполне гуд... Так точно, ніачом. Незрозуміло чому для аякса 500 кв.м. по вашому є якоюсь проблемою. Загалом від сигналки багато не потрібно, все по умові: спрацювання-дія, все інше деталі. Вибір робиться як писав вище - зручність, надійність, доступність. З того, що побачив по яблотрону - не зручно, для виконання елементарних дій мегаспецам потрібно лізти в мегапрограму з меганалаштуваннями. Надійність? Ок, хай буде надійно. Надійніше від інших? Незрозуміло, статистика засекречена. Доступно? Хз, по ціні дорожче від аналогів. Переплата за секретність? Так, це дорого коштує. Посилання на коментар Поділитися на інших сайтах More sharing options...
smartdom Опубліковано: 23 серпня 2020 Поділитись Опубліковано: 23 серпня 2020 З того, що побачив по яблотрону а сделали проектов сигналок много? и для офисов и для коттеджей в 5 этажей? перепробовали наверное руками различные сигналки и пришли к выводу...... "книгу не читал, но осуждаю...." Добавлено через 5 минут Ну, знаете, с такой позицией а я вообще не люблю заниматься сигналками. но как профи в автоматизации знаю чем одна чуда коробочка отличается от другой. тут многие доказывают как ардуина с паяльником + китайское реле за 1$ - круче всех. когда аякс дорастет до проводных зон...и пр...и пр...то только порадуюсь за отечественного производителя! Добавлено через 7 минут домохозяйки и есть Ваш потребительский сегмент Вы преувеличиваете кол желающих домохозяек поконструировать себе сигналки )) более того ) если система сдается на пульт, то логично предположить, что раз охранная фирма должна выезжать на сработки, то и монтаж системы должна выполнить таки сертифицированная фирма, а не домохозяйка, хоть и с дипломом радиоинженера. Посилання на коментар Поділитися на інших сайтах More sharing options...
Дощ Опубліковано: 23 серпня 2020 Поділитись Опубліковано: 23 серпня 2020 а сделали проектов сигналок много? и для офисов и для коттеджей в 5 этажей? перепробовали наверное руками различные сигналки и пришли к выводу...... "книгу не читал, но осуждаю...." Ні, не много. Із тих що бачив/стикався безпровідний аякс найкращий. Але мова не про те, дивіться назву теми, по яблотрону вище дав посилання на ПЗ, там і інструкції з "секретними" описами є. До слова переважна більшість фалів там має вік 5 років і старші, особливо ПЗ. Також викликає сумнів сам опис, коли в інструкції до датчика 5 річної давнини вказано підтримку cd карт розміром 1-2Tb, хоча такі з’явились не далі як рік тому. Але то таке, мабуть очепятка, насправді яблотрон досить просунута система з безліччю можливостей ftp://82.207.123.190/JA-100%20System/9071-Jablotron-Katalog%20System%20JA-100-UA.PDF До речі адресність таки передбачає використання "своїх" датчиків. когда аякс дорастет до проводных зон...и пр...и пр...то только порадуюсь за отечественного производителя! аякс виріс з провідних зон років 10 тому, може й більше - коли перестав продавати проводові рішення. Мабуть не витримав проводової конкуренції, втім відтоді вони пішли іншим шляхом. До речі камера у датчику у аякса з’явилась ось нещодавно, в яблотрона вже давно. если система сдается на пульт, то логично предположить, что раз охранная фирма должна выезжать на сработки, то и монтаж системы должна выполнить таки сертифицированная фирма, а не домохозяйка, хоть и с дипломом радиоинженера. Чойта. Охоронна фірма такий же користувач як і домохозяйка, її загалом мало цікавлять технічні тонкощі, їй треба надійно, зручно, доступно А гроші вони заробляють на абонплаті за охорону. Посилання на коментар Поділитися на інших сайтах More sharing options...
uafisher Опубліковано: 24 серпня 2020 Автор Поділитись Опубліковано: 24 серпня 2020 (змінено) Каждый человек имеет некоторый горизонт взглядов. Когда он сужается и становится бесконечно малым, то превращается в точку. Тогда человек говорит: «Это моя точка зрения». Д.Гильберт Это я о том, что если наш опыт не знает иного, это не означает, что этого иного не существует. Хех, "программирование на фирменном ПО которого нет в открытом доступе" Вы считаете это плюсом в наше то время? Имхо, это первая причина не выбирать данную фирму, проприетарность - зло, даже мелкомягкие это уже почти поняли. И вообще какой смысл выбирать охранку, которую нужно с боем сдавать на пульт? И главное что же такого умеет данная охранная система чего не умеет аякс? Ну а по поводу компенсации, Вы видимо не сильно много работаете с софтом в разных сферах, очень мало компаний, которые "в своем уме", берут мат.отвественность за ПО/железо, поэтому это скорее норма, а не тайный заговор как Вы это пытаетесь позиционировать (работала с не одним софтом, в том числе биллингом, который обрабатывал сотни тысяч долларов и все равно фин. ответственность 0). Поэтому скорее это чистый маркетинг с 10тком путей отходов от претензий, ну так мне это видится пока не покажут хотя бы один прецедент. Даже в Украине были/есть компании, которые заключают Соглашение о Гарантированном качестве сервиса. Про Европу молчу. У меня товарищ уже много лет работает в ЕС. Изначально в Чехии работал на IBM, сейчас в Германии на SAP. Вы ведь в курсе, что такое SAP? По сути это система управления предприятием, груба говоря такая себе 1С, которая знает всё. Если она не работает - машина не выедет за пределы предприятия, не пройдёт платёж, не будет приёмки/выгрузки товара- короче предприятие приостанавливает свою деятельность по материальной части. Так вот, IBM устанавливает свои дата центры, в них свои сервера. IBM их же и поддерживает. Установка, настройка, чтобы всё работало. Железо Айбиэм, операционка -своя или Майкрософт, база данных - разных разработчиков, Оракл/Майкрософт/САП/ИБМ. Ну и сверху всего этого - приложение САП. И не знаю, какое оборудование и по каким условиям было поставлено (откат и договорняк иногда решает всё) в Вашем случае - но в случае IBM и компанией в ЕС - ИБМ подписывало соглашение, по которому гарантировало 98-99% времени доступа к системе. Т.е. в месяц грубо говоря 7 часов простоя при 99% или 1 (!!!) час при 99%. Если больше штрафы. И неважно -это железо отказало, или софт слетел. Так что, компании, которые "в уме", и которые могут себе это позволить - предпочтут выбрать Соглашение с гарантированным качеством сервиса. SLA соглашение - погуглите. И насчёт "с боем сдавать на пульт" - лично я например сопровождаю свои объекты по сдаче на пульт, и по дальнейшим вопросам. В т.ч. не всегда, но в ряде случаев с возможностью сдачи на пульт уличных датчиков. Много знаете примеров последнего?) Извините, но Вы сравниваете теплое с мягким и заведомо искажаете факты представляя Яблотрон чем-то более дорогим и элитным сравнивая с Майбахом. Но ведь за рулем Фокуса и Майбаха может ездить один и тот же человек и платить за Майбах нужно по совсем другим причинам, а с Яблонтроном же ситуация другая - лицензированные специалисты, закрытая документация, сложная конфигурация, а все ради чего? Извините, но за рулём Фокуса и Майбаха может ездить один человек только при одном условии - он либо тест-пилот, либо водитель. Вообще я говорил о другом - владельцев Фокусов больше, чем владельцев машин дороже. И последние - зачастую не расписывают обзоры в сети. Об этом я хотел сказать. Что касается закрытой документации - а многие её делают открытой?? А найдите в сети официальную открытую документацию по Микротику. Найдете много? А почему придётся заплатить деньги за прохождение обучения и сертификации по таким грандам как Циско/Аруба/HP. Да и тот же Микротик. И вот лично Вы хоть раз видели руководство пользователя от Майкрософт?? Яблотрон не рассчитан на самостоятельную установку- однозначно. Он рассчитан на установку квалифицированным персоналом. Ибо даже спланировать и развесить элементарно датчики - надо знать как. Чем больше возможностей в системе - тем глубже настройка и больше нюансов. Любое железо и софт можно свести на нет не корректными действиями. И на самом деле - требования по сертификации - это показатель уровня. Я когда в своё время пришёл на обучение - сразу понял, что это вещь и понял почему её не продают просто так. Но вся это сложность - для пользователя её нет вообще! Интуитивный, простой интерфейс, юзабилити на высоте - открыл программу - нажал зелёную или красную кнопку или нажал кнопку на брелоке - готово! Змінено 24 серпня 2020 користувачем uafisher Посилання на коментар Поділитися на інших сайтах More sharing options...
smartdom Опубліковано: 24 серпня 2020 Поділитись Опубліковано: 24 серпня 2020 До речі адресність таки передбачає використання "своїх" датчиків. До речі....надо изучить тему. например найти такую штучку: 1 Посилання на коментар Поділитися на інших сайтах More sharing options...
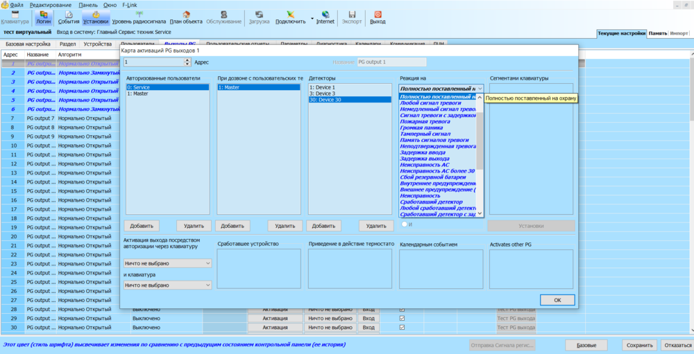
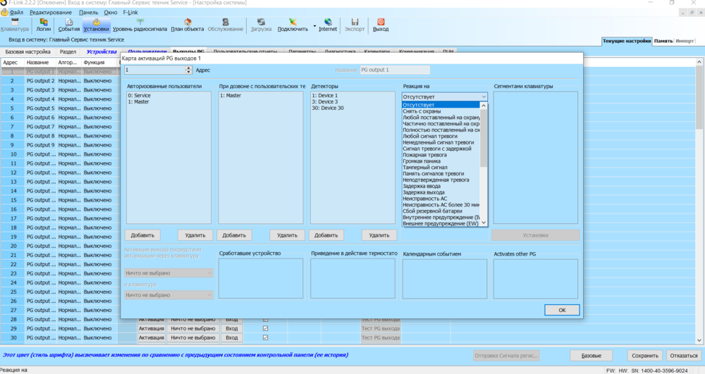
uafisher Опубліковано: 24 серпня 2020 Автор Поділитись Опубліковано: 24 серпня 2020 Насправді ніякого секрету там немає, прив’язка йде щось типу по ID абощо, як в багатьох системах, і у всіх безпровідних. Для проводного яблотрона це плюс звичайно, О, це так. Звісно - безпровідні - по ID. Інакше - як? А от с провідними - не всі так роблять, і у кого це є - велика перевага під час початкового монтажу, і завтра при додатковій потребі довстановити щось. але є момент - адресність працюватиме лише з "підв’язаними" датчиками, тобто не можна взяти якогось Crow і затулити адресність, а треба обов’язково яблотронні датчики, які звісно не по 10$ в роздріб. Правильно? Знову ні - не вірно. Ви можете взяти "якись Crown" - і підключити до Яблотрона через модуль розголужвання - хоч 16 Кроунів етс на 1 модуль. І всі 16 Кроунів будуть адресними - звісно підключаємо різними шлейфами. По ціні - так, не 10$ Звичайний провідний датчік руху - 22 Евро. О, це 736 грн. А скільки коштує самий дешевий датчік руху від Аякс? 1019 гр. На мій погляд - 736 меньше, ніж 1019) Добре, візьмемо найдешевший безпровідний датчік Яблотрон. Він коштує 45 евро= 1459 грн. +батерйки. Це вже більше ніж Аякс, безперечно. Но по перше - моя думка - краще ставити провідні по декілька причинам, а по друге - ніхто і не казав, що Яблотрон - найдешевший. На мій погляд - він один з найкращих, і дивно було б вважати його ще й найдешевшим. Не помилився. Війна має стосунок до всього. Кивати на інших погана відмовка. На сайті яблотрона партнери, чи представники по-вашому, позначені однаково що в Україні що на раші, чорним по білому ось тут www.jablotron.com/ru/o-kompanii-jablotron/kontakty/?country=RU&do=mapForm-submit Щодо аяксу перевірити просто - подивитись на офіційному сайті: ajax.systems/ua/where-to-buy/ Там не те що окупованого Криму немає, там навіть кацапстану не видно. Так, кондрабасом завозиться все і всюди, але офіційна позиція компанії має значення. Слухайте, я розумію, що Ви як користувач Аякс - прихильні до нього. Но давайте будемо об'єктивні. Яким контрабасом - офіційний сайт, офіційні представництва в Москві і Петербурзі. Участі в виставках, наприклад у Москві в 2017 р. Серед охоронних компаній -є з роботою по Донецьку... ajax.rustore.systems/ І не я почав про Крим - я повторюю - представництва і партнери - різні речі. Це ж Ви почали закидати с тегом "ганьба", що Яблотрон, всупереч ЕС, має представництва в Криму - мовляв так вони і по відповідальністі чесні. Забудьте про те, що Ваш досвід навчив в корумпованій України - в ЕС теж є корупція, но "вирішити питання" там не так просто. Тому, якщо виробник ЕС пише про гарантії - мабуть чогось це варто. Але це все розмови. Я взагалі за здорову конкуренцію. Я так розумію по тексту яблотрон позиціонується як конкурент аяксу. Але давайте дивитись об’єктивно - наразі у сегменті безпровідних рішень у аякса конкурентів немає: зручно, надійно, доступно. Щодо провідних... так у аякса немає провідних робочих рішень, а старі канули в Леті. Якщо вже порівнювати то з пультовими ППК, щось типу Оріон або Лунь етс... Але там вже свої моменти. Коротше, абстрактна відповідальність не аргумент, давайте щось суттєіше - чим яблотрон кращий за інших. Поясню свою думку відносно Аякса та конкурентів Яблотрон. Я вважаю Аякс проривом на ринку України. Крім того, вважаю, Аякс - зручна система для самостійної інсталяції. Але у мене є свої зауваження до продукції. І я вважаю Аякс і Яблотрон/Сател/Бош/Оптекс зовсім різними сегментами. І у Аякс точно є важливий аргумент - це самостійність і можливість встановити датчики, коли вже зроблений ремонт - хоч тут є велика небезпека, ні мій погляд. Тому всі ці системи - чудові, але різні. І по своїм можливостям (а не по простоті роботи майстра) Яблотрон - може запропонувати те, що не може запропонувати Аякс. Але я теж - за здорову конкуренцію, слідкую за Аяксом і бажаю їм успіхів. З.І. ось тут поряд писали аякс невдовзі покаже приблуду для роботи з проводовими датчиками - серйозна заявка для модернізації старих систем, має бути затребувана. Це Яблотрон вже продає давно. Мабуть вже зі статистикою і висновками по факту експлуатації. Ну, не гоже порівнювати якісь лушпайки з Україною. Меню надсекретної закритої програми ComLink для певного кола користувачів, яка лежить у відкритому доступі на сайті дистриб’ютора ftp://82.207.123.190/Software/. Те саме з’єднання по сом порту, ті самі кончені налаштування Не знаю хто в кого передер на той момент, можливо і аякс в яблотрона, але яка вже різниця - так, ту "наворочену" систему не кожен зміг освоїти, тільки "акредитовані" інсталятори У мене ще є той старий аякс 101, як налаштував 100500 років тому так і не хочу туди лізти Знови Ви помилились) Відносно "секретної" програми. Те, що Ви виклали - не та програма) Ось посилання на опис змін до версії "секретної" "закритої" програми на офіційному сайті Яблотрон. www.jablotron.com/underwood/download/files/f-link_2.0.0.-changes.pdf Сильно допомогло для самостійного опрацювання? Тому і треба проходити навчання, тому і рекомендовано "встанволення спеціалістами". При чому водій, бухгалтер та хірург - теж спеціалісти, але в іншій сфері. Тут потрібні спеціалісти по даній тематиці. І не треба компорт - можете хоч через локальну мережу працювати. Щоб зняти ореол секретності - ось декілька скріншотів - я наклацав віртуальний об'єкт з декількома датчиками та розділами. Можете переглянути, може це трохи надасть уяви про можливості. Зверніть увагу на вкладку PG виходи.. І якщо Вас так цікавлять відмінності від Аякса - я зроблю порівняння. Посилання на коментар Поділитися на інших сайтах More sharing options...
Рекомендовані повідомлення
Створіть акаунт або увійдіть у нього для коментування
Ви маєте бути користувачем, щоб залишити коментар
Створити акаунт
Зареєструйтеся для отримання акаунта. Це просто!
Зареєструвати акаунтУвійти
Вже зареєстровані? Увійдіть тут.
Увійти зараз